ابزار خروجی گرفتن
در این درس به بررسی دو روش پیدیاف ساختن در نرمافزار ورد میپردازیم: Save as و پرینت مجازی.
لطفاً ابتدا وارد حساب کاربریات شو
دیدگاهها
برای نوشتن دیدگاه لطفاً وارد حساب کاربریات شو.
سلام و عرض ادب
وقتی از فایل Word خروجی PDF میگیریم کیفیت تصویرها کم میشود. چه راه حلی وجود دارد که خروجی PDF با کیفیت از فایل Word بگیریم؟ تصویر هم طبق درس فتوشاپ به همان روش توضیح داده شده درست میشود. تنظیمات خروجی گرفتن PDF هم عین نکات گفته شده در درس انجام میشود. روش Save as Pdf انجام میشود.
با تشکر
وقتی از فایل Word خروجی PDF میگیریم کیفیت تصویرها کم میشود. چه راه حلی وجود دارد که خروجی PDF با کیفیت از فایل Word بگیریم؟ تصویر هم طبق درس فتوشاپ به همان روش توضیح داده شده درست میشود. تنظیمات خروجی گرفتن PDF هم عین نکات گفته شده در درس انجام میشود. روش Save as Pdf انجام میشود.
با تشکر
سلامها به خانم قاسمی گرامی.
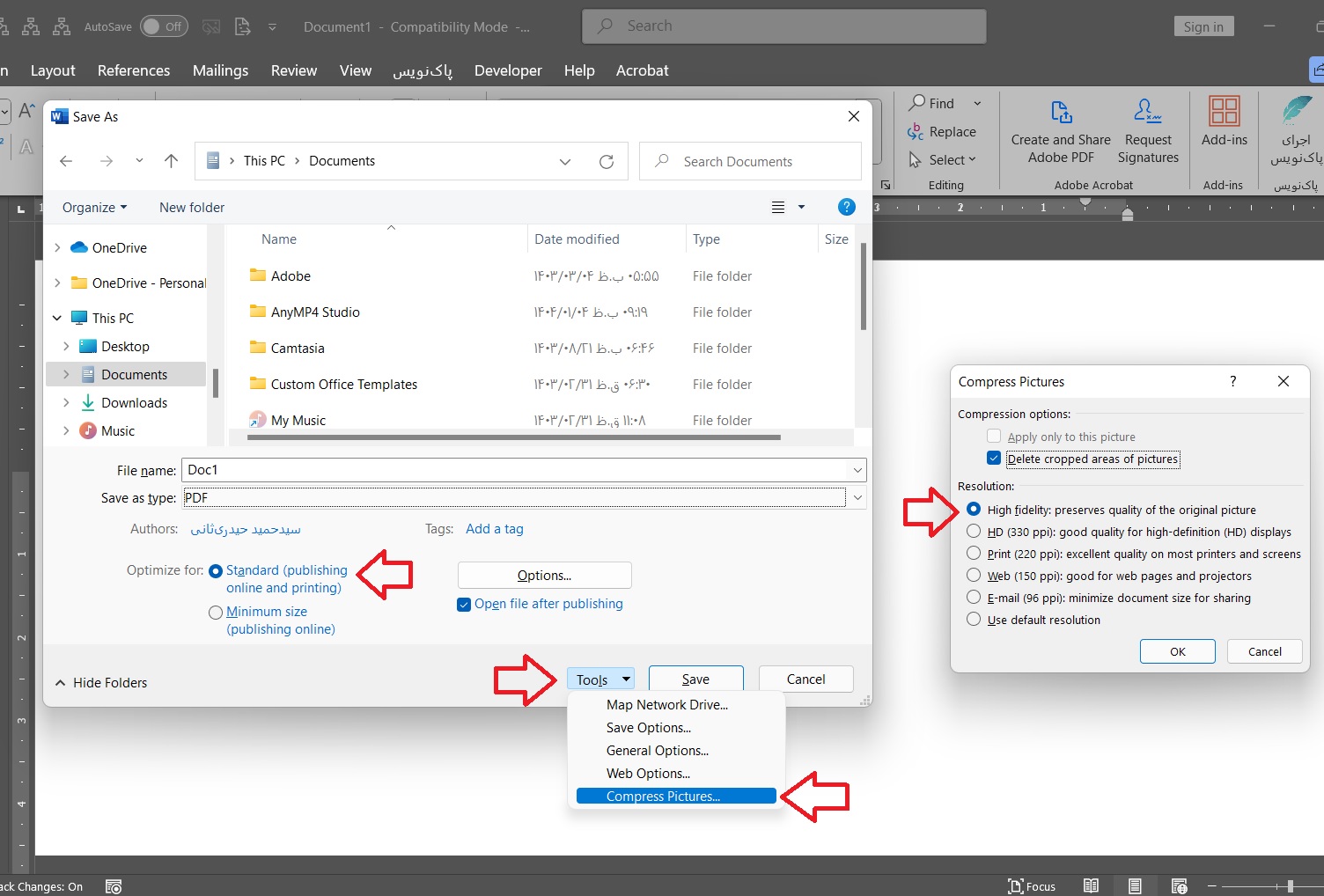
در پنجرۀ Save As ابتدا پایین پنجرۀ را بررسی کنید که تیک Standard خورده باشد و نه Minimum.
سپس از منوی Tools گزینۀ Compress را بزنید و در پنجرهای که باز میشود، بررسی کنید که تیک High خورده باشد.
حالا یک خروجی بگیرید و کیفیت را بررسی و با خروجی قبلی مقایسه کنید.
در پنجرۀ Save As ابتدا پایین پنجرۀ را بررسی کنید که تیک Standard خورده باشد و نه Minimum.
سپس از منوی Tools گزینۀ Compress را بزنید و در پنجرهای که باز میشود، بررسی کنید که تیک High خورده باشد.
حالا یک خروجی بگیرید و کیفیت را بررسی و با خروجی قبلی مقایسه کنید.
خیلی متشکرم جناب آقای حیدری. وقت شما به خیر باشه.
اینها را انجام دادهام ولی باز هم مشکل باقیست و من چند وقتی است درماندهام!
اینها را انجام دادهام ولی باز هم مشکل باقیست و من چند وقتی است درماندهام!
۱. با پیدیافساز دیگری امتحان کنید.
۲. تصاویر را داخل فایل ورد نگذارید. یک پوشه کنار فایل ورد درست کنید و تصاویر باکیفیت را داخل آن بگذارید و بعد موقع درج تصویر، بهجای دکمۀ Insert دکمۀ Link to File را بزنید. اینطوری هم حجم فایل افزایش نمییابد و هم کیفیت تصاویر کاهش نخواهد یافت. البته این پوشۀ تصاویر را همیشه باید همراه فایل ورد داشته باشید.
۲. تصاویر را داخل فایل ورد نگذارید. یک پوشه کنار فایل ورد درست کنید و تصاویر باکیفیت را داخل آن بگذارید و بعد موقع درج تصویر، بهجای دکمۀ Insert دکمۀ Link to File را بزنید. اینطوری هم حجم فایل افزایش نمییابد و هم کیفیت تصاویر کاهش نخواهد یافت. البته این پوشۀ تصاویر را همیشه باید همراه فایل ورد داشته باشید.
اولین راه امتحان کردم نشد. از روی فیلم درس همان Pdf ساز روی دستگاه شما را نصب کردم، ولی جواب مطلوب نداد.
دومین راه را امتحان کنم ببینم چی میشه دوباره خبر میدهم.
با سپاس فراوان از شما.
دومین راه را امتحان کنم ببینم چی میشه دوباره خبر میدهم.
با سپاس فراوان از شما.
هر دو پیشنهاد را آزمودم ولی جواب نداد.
قسمتی از فایلتان را برایم بفرستید تا من هم بررسی کنم.
با سپاس فراوان از شما. چون مسئول موافقت نکرده بود من سندی که حاوی عکس هست را برای شما بفرستم، من در حال درست کردن سندی با عکس دیگر بودم که دیدم این اتفاق کاهش کیفیت برای تصویرهای دیگر نمیافتد. برای همین فکر کنم اشکال از عکس باشد و در حال بررسی هستم.
دوستان، دقت بفرمایید که وُرد فقط خروجی چهاررنگ میدهد. حتی اگر در متنتان فقط از رنگ مشکلی استفاده کرده باشید هم باز خروجی وُرد چهاررنگ است. درست است که شما فقط یک رنگ مشکی (Black) را میبینید؛ اما در واقع رنگهای دیگر (Cyan, Magenta, Yellow) از این خروجی حذف نشده است. البته که در لیتوگرافی، بدون دردسر، این خروجی را به تکرنگ تبدیل میکنند.